RSEI Queries
The RSEI Queries database has been populated with links to the RSEI data tables that are included in separate databases and example queries that can be customized for specific results.
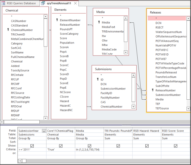
Example: The query “qryRSEIAnnualTrend13” is set up to produce an annual trend for 2013-current year. It can be modified for any time period; however, you must be sure to match the time period covered with the set of chemicals used to produce the trend. In the criteria row for the “Year” field, the criterion is set for the relevant time period, and the Core12 chemical flag is set to “True”.

If you wanted to produce a time trend for the period 1995-current, you would modify the query as follows:

Note that both the criteria for Submission Year and the Core Chemical Flag used to limit the chemicals selected have changed.
Query Tips:
- To keep an example query for future use, use the File...Save Object As function to make a copy before you modify it.
- Media is included in most of the queries. If you don't want your results broken out by media (stack air, direct water, etc.) just delete that column from the query.
- Some RSEI queries, especially ones that are broken out by facility, are very large, and may take a long time to run, depending on your computer. To avoid waiting each time you want to examine a dataset, you may want to save a query results as an Access table in the database (using a Make Table query). Be aware that the resulting tables may be very large, and if you create multiple tables, you may end up with a very large Access database. You may even approach the limits of what your computer or Access can manage (Access 2007 and 2010 have a 2 gigabyte (GB) limit for the whole database). It is a good idea to periodically use the Compact and Repair function under Database Tools to keep the database to the smallest size possible.
- RSEI results are stored at the level of the release pathway (which is more granular than media), so in most cases you will want to use the Totals function in the query to group and sum the results.
- Important note: Both the Release table and the Elements table contain a field with Pounds (Pounds Released and PoundsPT, respectively). It is very important to always use only the PoundsPT metric in any query that includes the Elements table. Using the Pounds Released field in the Submission table in a query where the Submission table and Elements table are joined will result in double counting.